Files
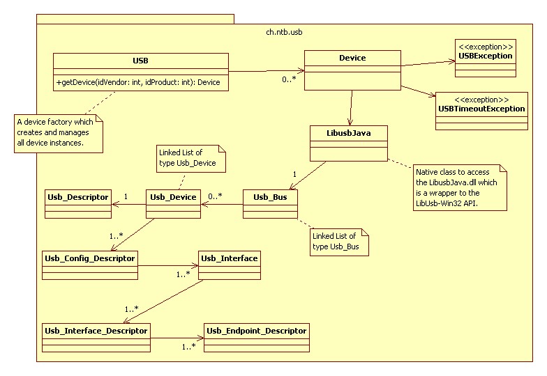
jlibusb/java/uml/ch.ntb.usb.jpg
spandi 9dfd3773ef - LibusbWin corrected to LibusbJava
git-svn-id: https://svn.code.sf.net/p/libusbjava/code/trunk@236 94ad28fe-ef68-46b1-9651-e7ae4fcf1c4c
2007-02-05 17:05:34 +00:00

79 KiB
784x540px

/rik/jlibusb/raw/commit/1deb3c62915948654daaa5d168183044740fd488/java/uml/ch.ntb.usb.jpg