Files
jlibusb/uml/ch.ntb.usb.jpg
Rik Veenboer 8975760ad4 Towards building jlibusb with gradle
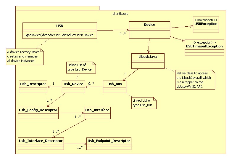
* rename package ch.ntb.inf.libusbJava to ch.ntb.usb/Device.java
* separate main, app, test and demo source files
* reorganise static library files
* add prebuilt libraries for testing purposes
* move auxiliary files to appropriate directories
* remove obsolete files
2014-11-29 22:34:06 +00:00

79 KiB
784x540px

/rik/jlibusb/raw/commit/a86b4d35ede5115f8f1810eedc280f95bed785c0/uml/ch.ntb.usb.jpg