Files
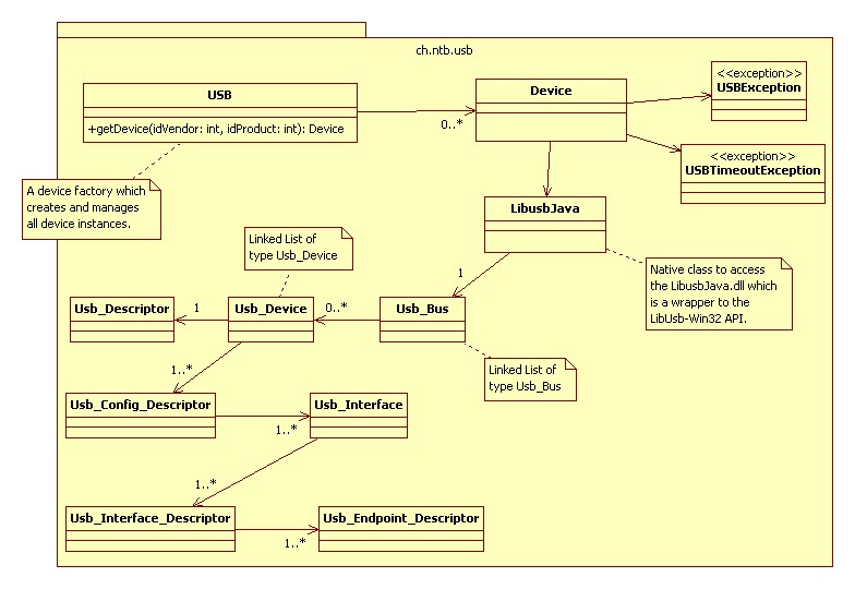
jlibusb/uml/ch.ntb.usb.jpg
Rik Veenboer 8975760ad4 Towards building jlibusb with gradle
* rename package ch.ntb.inf.libusbJava to ch.ntb.usb/Device.java
* separate main, app, test and demo source files
* reorganise static library files
* add prebuilt libraries for testing purposes
* move auxiliary files to appropriate directories
* remove obsolete files
2014-11-29 22:34:06 +00:00

79 KiB
784x540px

/rik/jlibusb/raw/commit/e7bf70ef9fffd43d79f439cbf2e97da3b5aeb7ba/uml/ch.ntb.usb.jpg