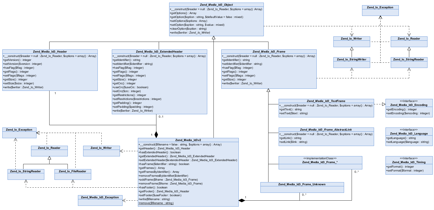
Files
plibreader/model/model.id3v2.png
svollbehr 891279d30e Update class diagrams
git-svn-id: http://php-reader.googlecode.com/svn/trunk@269 51a70ab9-7547-0410-9469-37e369ee0574
2012-03-06 21:25:32 +00:00

150 KiB
1665x807px

/rik/plibreader/raw/commit/891279d30e3f26605d317912c5f38869fb05aa8a/model/model.id3v2.png